Du mouvement musculaire à la fonction cérébrale : la monnaie énergétique universelle en vous

Vous êtes-vous déjà demandé comment votre corps transforme votre repas du matin en énergie dont vous avez besoin pour penser, bouger et vous épanouir ? La réponse réside dans un processus biologique fondamental alimenté par des molécules microscopiques. Au cœur de cette usine d'énergie cellulaire se trouveNADH (Nicotinamide Adénine Dinucléotide + Hydrogène)-leforme réduite et à haute-énergiede la coenzyme vitale NAD+[1].
Considérez le NADH comme la batterie complètement chargée de votre cellule. C'est le principal porteur d'électrons-l'énergie "étincelle"-produite lorsque vous décomposez les aliments. Cette énergie est ensuite utilisée pour produireATP (adénosine triphosphate), le carburant universel pour chaque action de votre corps[3].
Au-delà de fournir de l’énergie, le NADH est impliqué dans un vaste éventail de fonctions cellulaires. C'est essentiel pourRéparation de l'ADN, prend en chargerégulation de l'expression des gènesgrâce à l'activation de la sirtuine, et est crucial pour le maintienhoméostasie cellulaire rédox (réduction-oxydation)-l'équilibre délicat qui protège les cellules des dommages[7,8].
NAD+ et NADH sont les deux faces d’une même médaille, travaillant constamment dans un partenariat dynamique. Leur équilibre est fondamental pour la santé, et cet équilibre a tendance à diminuer avec l'âge, ce qui est lié à diverses conditions liées à l'âge-[9].
Le rôle central du NADH dans le métabolisme énergétique cellulaire
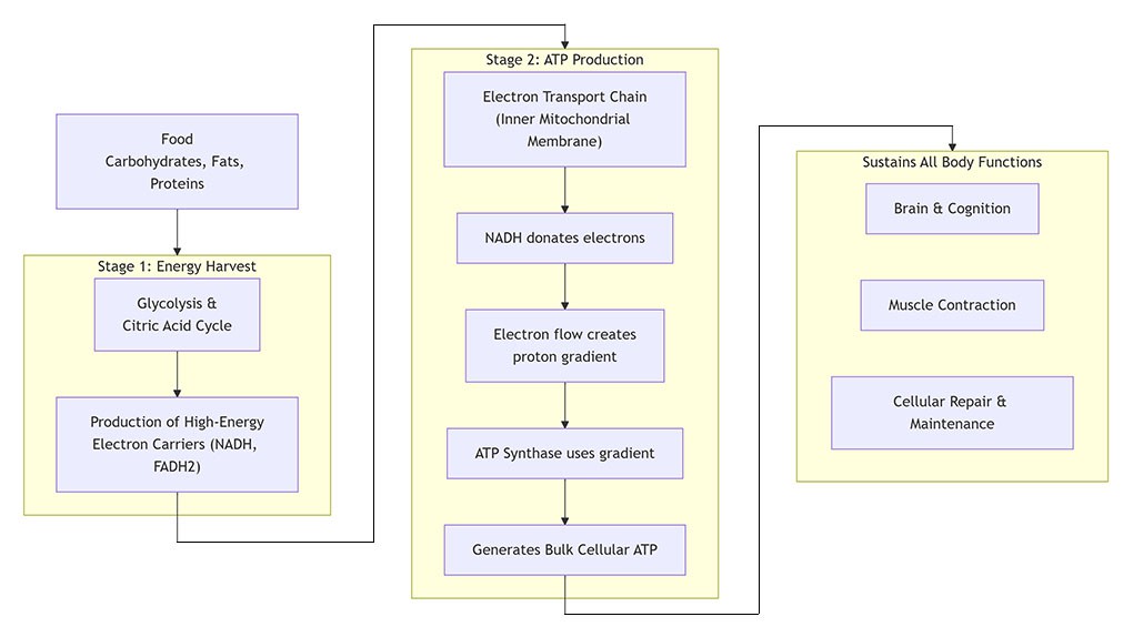
La tâche la plus critique du NADH est de servir de pivot à la respiration cellulaire. Son action peut être visualisée en deux étapes clés, où elle agit comme une « navette universelle d’électrons », déplaçant l’énergie d’un processus à l’autre.

- Récolte énergétique (production de NADH) :Lors de la dégradation du glucose, des graisses et des acides aminés dans des voies telles queglycolyse et cycle de l'acide citrique, les molécules de NAD+ acceptent des électrons et un atome d’hydrogène. Cela les transforme enNADH à haute-énergie. Les scientifiques appellent poétiquement le NAD+/NADH « le livreur d’atomes d’hydrogène » pour ce transfert essentiel[5].
- Production d'énergie (en utilisant le NADH) :Le NADH se déplace ensuite vers la membrane interne dumitochondries, les centrales électriques de votre cellule. Ici, il donne ses électrons auChaîne de transport d'électrons (ETC). Ce don est l’étape critique d’allumage d’une série de réactions qui pompent des protons à travers la membrane, créant ainsi un gradient. Le flux de protons revient à travers une enzyme appeléeL'ATP synthase est ce qui génère directement la majorité de l'ATP de votre corps.. Après avoir cédé ses électrons, le NADH est à nouveau oxydé en NAD+, prêt à être rechargé et utilisé à nouveau dans un cycle continu.
Ce système élégant garantit que l’énergie de vos aliments est efficacement convertie en énergie chimique que vos cellules peuvent utiliser, alimentant tout, du battement de cœur à la pensée.
Supplémentation en NADH : perspectives de recherche et applications potentielles
Compte tenu du rôle central du NADH, les scientifiques s'intéressent vivement à savoir si la supplémentation peut soutenir la santé, d'autant plus que les niveaux changent naturellement au fil du temps. UNRevue systématique 2024publié dans leAmerican Journal of Physiology-Endocrinologie et métabolismeanalysé les données de 10 essais cliniques impliquant 489 personnes, fournissant des informations précieuses[2, 6].
L'examen a conclu quela supplémentation orale en NADH était généralement bien-tolérée. Les effets secondaires les plus fréquemment signalés étaient légers, tels que des douleurs musculaires, de la fatigue ou des maux de tête, et ne présentaient pas de risque grave pour la santé.[2, 6].
Plus important encore, l’analyse a mis en évidence plusieurs domaines prometteurs dans lesquels la supplémentation était associée à des résultats positifs, même si les auteurs soulignent que des recherches plus approfondies sont nécessaires.[2]:
- Bien-être mental-et qualité de vie :Des études ont noté undiminution des états d'anxiétéet unamélioration de la qualité de vie globaleparmi les participants.
- Énergie et fatigue :Recherche surSyndrome de fatigue chronique (SFC)les patients ont signalé des améliorations de l’intensité de la fatigue et de la qualité du sommeil.
- Soutien métabolique :Des bénéfices ont été observés dansaugmentation de la sensibilité musculaire à l'insulineet une signalisation améliorée de l’insuline.
- Réponse au stress physique : A diminution de la fréquence cardiaque maximalea été observé après un test de stress dans une étude.
Ces résultats suggèrent que le rôle du NADH s'étend au-delà de la production d'énergie de base et peut potentiellement influencer des systèmes plus larges tels que les systèmes nerveux et endocrinien.[2].
NADH vs NAD+ : comprendre la différence
Un point de confusion courant est la différence entre le NADH et son homologue,NAD+. Ce sont deux formes de la même molécule et sont en flux constant au sein de la cellule. Leurs rôles distincts sont essentiels pour comprendre leur fonction.
| Fonctionnalité | NAD+ (forme oxydée) | NADH (forme réduite) |
|---|---|---|
| État et frais | Forme oxydée. Considéré comme le transporteur « vide » ou « déchargé ». | Forme réduite. Considéré comme le porteur « chargé » ou « chargé » d'électrons. |
| Rôle principal | Accepteur d'électrons.Agit comme substrat pour les enzymes impliquées dans la signalisation cellulaire, la réparation de l'ADN et la régulation des gènes (par exemple, les sirtuines, les PARP)[7,8]. | Donateur d'électrons.Fonctionne principalement comme une source d'électrons à haute-énergie pour leChaîne de transport d'électronspour piloter la synthèse d'ATP[3, 7]. |
| Analogie énergétique | Une batterie vide. | Une batterie complètement chargée. |
| Objectif de supplémentation | Souvent ciblé pour soutenirréparation cellulaire, activité des sirtuines et vieillissement en bonne santéchemins[9]. | Souvent ciblé pour soutenir directementproduction d'énergie cellulaire, réduit la fatigue et améliore la fonction métabolique[2, 6]. |
Pour les entreprises, comprendre cette distinction est crucial pour le positionnement des produits.Poudre de NADHpeut être formulé dans des produits commercialisés poursoutien énergétique immédiat, clarté mentale et performance sportive, tandis que les produits axés sursanté et rajeunissement cellulaires à long-termepourrait mettre l’accent sur les précurseurs du NAD+.
Poudre de NADH : un ingrédient stratégique pour le marché moderne des suppléments
Pour les acheteurs B2B et les marques du secteur de la santé et du bien-être,poudre de NADH de haute-puretéprésente une opportunité significative. Il s'agit d'une forme bioactive cliniquement étudiée qui alimente directement la voie de production d'énergie primaire du corps.
Lors de la formulation avec NADH, les considérations clés incluent :
- Applications cibles :Idéal poursuppléments énergétiques-boostants, formulations pour la santé cognitive, produits de performance athlétique, et des mélanges destinés à lutter contre la fatigue générale.
- Qualité et stabilité :Approvisionnement de haute-pureté, stablePoudre de NADHest essentiel pour l’efficacité et la durée de conservation du produit.
- Formulations synergiques :Le NADH peut être associé efficacement à d'autres nutriments qui soutiennent la fonction mitochondriale, tels que la CoQ10, l'acide alpha-lipoïque ou les vitamines du complexe B-, pour un complexe complet d'énergie et de vitalité.
En conclusion,NADHest bien plus qu’un simple terme scientifique. C’est la monnaie énergétique fondamentale et chargée qui alimente la vie au niveau cellulaire. Qu’il s’agisse de soutenir des performances mentales et physiques optimales ou de maintenir l’équilibre métabolique, son rôle est indispensable. Alors que la recherche continue d'évoluer,Poudre de NADHse démarque comme un ingrédient puissant,-fondé sur des preuves, prêt à dynamiser la prochaine génération de suppléments de santé ciblés.
Références
- Wikipédia : NADH.
- Isabelle de Mello Gindri et al. (2024). Évaluation de l'innocuité et de l'efficacité du NAD dans différentes conditions cliniques : une revue systématique.American Journal of Physiology-Endocrinologie et métabolisme.
- Université Brigham Young – Idaho, BIO 264 Anatomie et physiologie Ⅰ, Porteurs d'électrons (NAD et FAD).
- Zhu, XH, Lu, M. et Chen, W. Détection du NAD+ cérébral par spectroscopie RMN 1H in vivo.RMN Biomed. 28, 393-401 (2015).
- Wang, Q. & Chen, S. Résumé scientifique DICP : Le cofacteur de la lactate déshydrogénase.Institut de physique chimique de Dalian, Académie chinoise des sciences (2025).
- Lu, W. et coll. Le rapport cellulaire NADH/NAD+ est fondamental en biochimie.Nature (2023).
- Ying, W. NAD+/NADH et NADP+/NADPH dans les fonctions cellulaires et la mort cellulaire : régulation et conséquences biologiques.Antioxydant. Signal rédox. 10, 179-206 (2008).
- Nikiforov, A., Kulikova, V. et Ziegler, M. Le métabolome humain du NAD : fonctions, métabolisme et compartimentation.Critique. Révérend Biochem. Mol. Biol. 50, 284-297 (2015).
- Camacho-Pereira, J. et coll. Nicotinamide adénine dinucléotide : le capteur redox dans les troubles liés au vieillissement-.Vieillissement Dis. (2024).





